Grid Shield for Unreal Engine 5

Grid Shield is a virtual production optimised plugin for Unreal Engine 5. It easily manages camera tracking inputs, splits scenes into fore- and background render passes, applies lens distortion and renders object passes for matte applications. In addition it takes care of data in- and outputs for scene control and device integration.

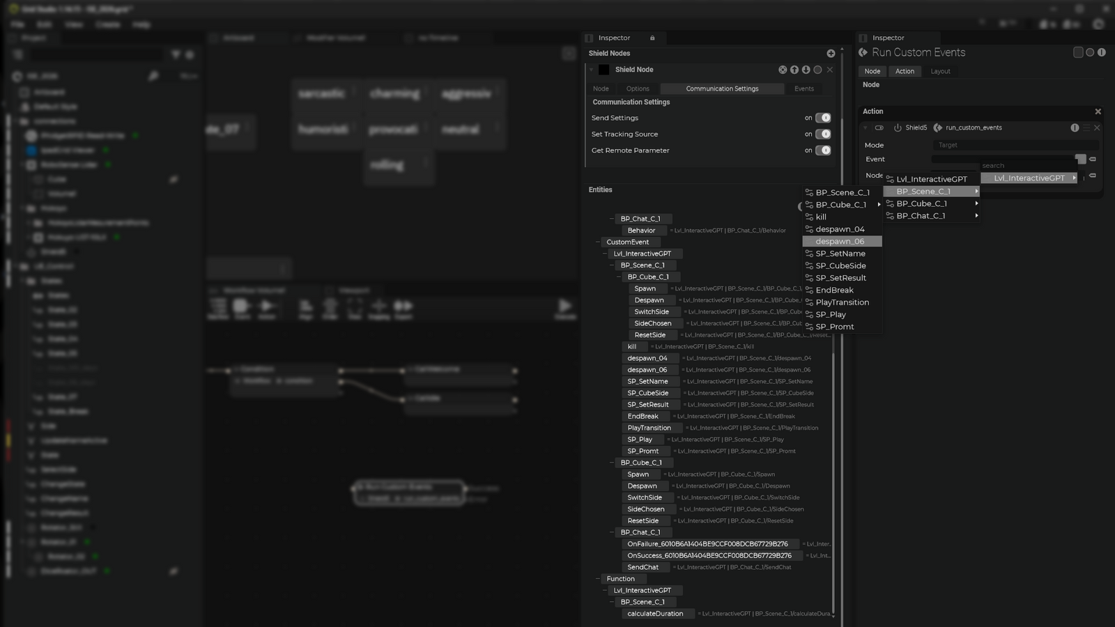
Scene Control

Execute commands, sequencers and events in Unreal Engine directly from SP and build powerful control logics

Shield Actor

Use the Shield actor in Unreal for an optimised virtual production experience and easy camera tracking integration.

Lens Distortion

Apply lens distortion to all desired render passes with our custom lens shader and integrate with the SP camera alignment tools.

Functions and Events

Remotely execute functions and events directly from SP inside Unreal.

SDI & NDI Output

Use SDI & NDI outputs directly out of the Shield actor without the need to take care of complex Unreal related settings and objects.

Garbage and Holdout Matte

Use scene objects and render them as garbage, holdout or a simple object matte for downstream keying purposes.

Scene split modes

Grid Shield is especially designed for virtual production and augmented reality applications.
Helping users process camera tracking inputs, split virtual scenes into AR foreground and background elements, and achieves precise control over virtual environments in green screen, LED volume or augmented reality workflows.

Shadow & Reflections

Add visual depth and realism to your scenes with the shadow and reflection catcher features.

UE5 Control

Exposed parameters with bi-directional automated dynamic exchange between Grid Shield and Grid Studio. Execute commands, sequencers and events in Unreal Engine, directly from Grid Studio, to build powerful control logics

Discover Shield

Explore the full Shield and Stage Precision workflow on our Shield for Unreal Engine YouTube playlist.

Also compatible with Grid Shield

Grid Studio

Grid Studio is the central software of the SP Grid ecosystem, serving as a fully functional technical GUI. Design & Engineer for free and then Deploy straight from Grid Studio in full runtime with Credits.

Grid Viewer

Grid Viewer, the ultimate device app for Grid Studio and Grid Runtime interface streaming. Connect seamlessly to the Grid Studio or Runtime server for your customisable interface requirements.

Grid Runtime

Run secure locked off SP Grid applications. Grid Runtime is designed to play back Grid Studio project files with only the GUI elements visible.